Nodeってなーに?
Blenderの“難所“「Node」の設定に入っていきます。
Nodeって何ですかって言う人の為に簡単に説明すると、ほぼ何でも出来る!っと言わざるを得ないwww
色、形、配置、角度、質感、ランダム等々。
色々試してみましたが、Nodeの組み合わせ次第でなんでも表現出来るじゃん!!と感じてしまうほど広過ぎて深過ぎる為、きっちりした性格の人は躓く事うけ合いです。
なお、動画に沿って操作を記載しており、とりあえず完成形をみてから学習したい方向けに完成形の画像を各所に入れています。
前回の記事と同様に各操作ごとに”/(スラッシュ)”で区切って表現していますが、読んでいて混乱すると思います。(私も書いていて混乱しかけてますw)
しかし、立ち止まっていても先に進みませんので、間違ってもいいから触ってみましょう。
習うより慣れろです。(じゃー記事書くなよ。って話は聞こえなかった事にしますw)
・文字サイズを変更したい場合は、左上編集/プリファレンス/インターフェイス/表示/解像度スケールの数値を変更します。
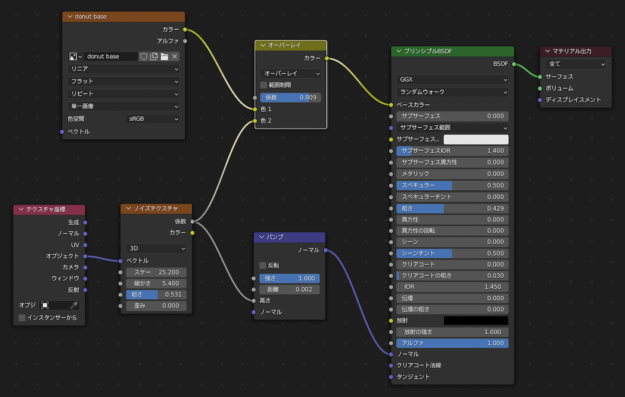
6. シェーダーノード設定(動画7-8)

↑↑↑ これがテクスチャーノードの完成形 ↑↑↑
Donut 、Light以外を右上眼をクリックして非表示(H:選択した物を非表示、Alt+H:全表示)/右上マテリアルプレビュ/右のプルダウンを開く/シーンのライト&ワールドにチェック/上Shading /画面が4分割になっていたら上下2画面となるよう、左右の境界線上で右クリックしてエリア統合(上が3Dビューポート、下がシェーダーエディター)/
上でDonutを選択してから下でShift+A/テクスチャ/ノイズテクスチャ/スケール:9 /係数=ベースカラー/その間にShift+A/コンバータ/カラーランプ挿入(機能紹介だけなので後で消します)/下図のようにDonut色へ2つとも変更/

左上編集/プリファレンス/アドオン/検索でNodeをかける/Node:Node Wranglerにチェックして閉じる/ノイズテクスチャ選択/Shift+Ctrl+Leftでマテリアル出力間にViewer追加(マテリアル出力のサーフェスと繋ぎたいNodeを選択して同コマンドを入力するとViewerが切り替わる)/Viewer/Xで削除/プリンシプルBSDF=マテリアル出力サーフェスの繋ぎに戻しておく。
Shift+A/入力/テクスチャ座標をノイズテクスチャ左に配置/テクスチャ座標オブジェクト=ノイズテクスチャベクトル/ノイズテクスチャ/スケール:60 /ノイズテクスチャ係数=プリンシプルノーマルを繋ぎ、そこにShift+A/ベクトル/バンプを挿入/バンプノーマルから高さへ繋ぎ直す/距離:0.002 /ノイズテクスチャ細かさ:5.5 /
7. Texture Paintで塗り絵(動画8)

Shift+A/テクスチャ/画像テクスチャをノイズテクスチャ上に配置/画像テクスチャカラー=プリンシプルベースカラーを繋ぐとカラーランプとの繋ぎが解除される/カラーランプ削除/画像テクスチャの新規をクリック/□512 /名前をDonut Base /カラーをDonut色へ/アルファのチェック解除/OK /上Texture Paint /左上半径:40、強さ:0.3 /帯状に白をペイントしDonutを揚げた時の色むらを演出/左上画像/名前を付けて保存で保存する/
Shading /Shift+A/カラー/ミックスRGB /Donut Base=プリンシプル間へ挿入/ノイズテクスチャ係数を色2と繋ぐ/ミックスのミックスをオーバーレイ /係数:0.4 /ノイズテクスチャスケール25 /
8. Geometry Node設定(動画9)

↑↑↑ この項でのGeometry Nodeの完成形 ↑↑↑
右Collection内の物を全て表示/上Scripting右にある“+”/全般/Geometry Nodeでワークスペースを追加する /Geometry Node/左上の窓を消す(境界で右クリックしてエリア統合)/Icing /下新規/横のピン止めをクリック/Shift+A/ポイント/面にポイント配置をグループ入力=グループ出力間へ挿入/密度:0/Shift+A/ジオメトリ/ジオメトリ統合/面にポイント配置=グループ出力間へ挿入/グループ入力ジオメトリ=ジオメトリ統合左ジオメトリも追加で繋ぐ/

上Shift+A/メッシュ/円柱/左下の円柱を追加を開き、頂点:8、半径 : 0.01、深度 : 0.1 /GでDonutの横に移動させる/Icing /下Shift+A/インスタンス/ポイントにインスタンス作成(オブジェクトを添付するNode)/面にポイント配置ポイント=ジオメトリ統合ジオメトリ間へ挿入/右Collection内の円柱を下Nodeへドラッグ&ドロップ /オブジェクト情報ジオメトリ=ポイントにインスタンス右側インスタンス/面にポイント配置の密度変更:150で円柱が添付される/R /X軸:90° /Ctrl+A /回転で反映/
面にポイント配置回転=ポイントにインスタンス作成回転で面に沿った添付にすることが出来る/Shift+A/ユーティリティ/オイラー回転/面にポイント配置回転=ポイントにインスタンス作成回転間に挿入/オブジェクトをローカルへ変更/Shift+A/ユーティリティ/ランダム値/値=オイラー回転下の回転/Floatをベクトルへ/最大x、yを0へ/zに“tau”入力で6.283 /

上Icing /Ctrl+TABでサークルカーソル表示/ウェイトペイント/右オブジェクトデータプロパティ/頂点グループ/+/右モディファイアプロパティ/ジオメトリーノードスのリアルタイムをオフにする事で添付された円柱を非表示にする/上Icingの青色部をクリックしてウェイト調整していく(左上ウェイトを0にすると青色に戻せる)/
Ctrl+TAB /オブジェクトモード/右モディファイアプロパティ/ジオメトリーノードスのリアルタイムをオンに戻す/右オブジェクトデータプロパティ/頂点グループ/グループ名をSprinkles Densityへ変更/下グループ入力上から2個目と面にポイント配置密度を繋ぐ/右モディファイアプロパティ/Geometry Node/Density /Sprinkles Density /下Shift+A/ユーティリティ/数式/グループ入力下と面にポイント配置密度間に挿入/追加を乗算へ/値:1500/グループ入力上から3個目と乗算左下の値を繋ぐ/右モディファイアプロパティ/Geometry Node/ Value:1500(大きい値を入力できない場合は下でN /グループ/入力/Valve /最大の値をそれに合わせて大きくする)/面にポイント配置シードの値を変更する事でSprinklesの配置パターンを変更出来る/

面にポイント配置ランダムをポアソンディスク/左の乗算は削除/最小距離:0.004m /最大密度:600 /グループ入力/N /グループ/上から2個目をWeight Paint 、3個目をSprinkles Densityへ名称変更/上下マークで2個目と3個目の順番を変える(上からGeometry、Sprinkles Density、Weight Paint)/グループ入力Sprinkles Density=面にポイント配置最大密度 /グループ入力Weight Paint=面にポイント配置密度係数/グループ入力Sprinkles Density =面にポイント配置最大密度間へShift+A /ユーティリティ/数式/追加を乗算へ/値:100 /右モディファイアプロパティ/Sprinkles Density :10 /
まとめ
ここでは、前回作成したDonutモデルにシェーダーノードとジオメトリーノードを使ってさらに詳細にモデリングする所を解説しました。
最初は何やってるのか分からない所もあるでしょうが、使い続けていけば必ずどこかで理解出来ます。
私は最初、各Nodeの機能をいろいろ探って行くうちに深く探り過ぎて挫折しかけましたが、苦しい事ばかりしても辛いだけなので、他の面白そうなチュートリアルを色々やっていくうちにNodeの理解度が上がっていきました。
次の記事でもNodeに触れていきますが、続けていればいずれ分かってくるので今は分からなくても大丈夫です。
焦らず気楽に行きましょう^_^


コメント
スランプ(半年くらい)を挟んでの再開にこちらの解説を参考にさせていただいてます。先を見るとコマンドの多さに怖気づいてますが、完成させた人がいるのを見ると心強いです。ありがとうございます。
見て頂いて有難うございます^ ^
コマンドを書き出すと結構な量ですけど、やってみたら大した事ないので頑張ってみて下さい。